您好,纳税人可登录电子税务局管理涉税专业服务机构协议要素信息,包括新增协议、编辑协议、删除协议、终止协议等,具体操作路径如下:
一、登录电子税务局后,点击【我要办税】-【涉税专业服务】-【涉税专业服务机构管理】进入功能菜单主页,如图1所示。

图1涉税专业服务机构管理功能路径
二、点击协议要素信息卡片的“管理”,如图2所示。

图2涉税专业服务机构管理功能页面
三、纳税人可在此页面对协议要素信息进行维护,包括:新增协议、编辑协议、删除协议、中止协议等,如图3所示。

图3协议要素信息功能页面
(一)新增协议
1.进入功能页面后,点击“新增”可以新增协议,如图4所示。

图4新增协议要素信息
2.录入相关信息后,点击“确定”,如图5所示。

图5录入协议信息
3.需新增记录全部录入完成后,点击“提交”,如图6所示。

图6提交录入的新增协议
4.提交成功后,如果服务项目中包含“纳税申报代理”或“其他税务事项代理”的,会给委托方推送确认任务,状态显示为:待委托方确认,如图7所示。

图7提交成功
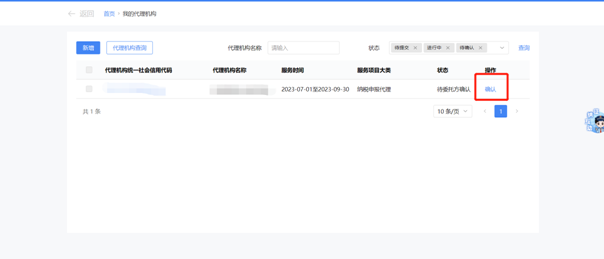
5.委托方登录电子税务局,依次点击【我要办税】-【涉税专业服务】-【我的代理机构】,在功能页面点击“查询”,对要签订的协议点击“确认”,如图8所示。

图8委托方确认协议要素信息
6.在弹出的页面,点击“同意”即同意该协议要素信息,至此协议要素信息采集成功,如图9所示。

图9协议要素信息采集成功
(二)编辑协议
1.进入功能页面后,点击“编辑”可以编辑协议,如图10所示。

图10编辑协议要素信息
2.在弹出的页面中显示协议要素信息,纳税人可编辑内容后,点击“确定”,如图11所示。

图11变更协议要素信息
3.编辑后的协议状态为“待提交”,勾选编辑后的协议,点击“提交”,如图12所示。

图12提交变更后的协议要素信息
4.页面弹出提示框,点击“确定”,如图13所示。

图13提交确认
5.系统提示“办理成功”,如图14所示。

图14提交办理成功
6.委托方登录电子税务局,依次点击【我要办税】-【涉税专业服务】-【我的代理机构】,在功能页面点击“查询”,对变更的协议点击“确认”,如图15所示。

图15委托方确认变更协议要素信息
7.在弹出的页面,点击“同意”即同意该协议要素信息的变更,至此协议要素信息变更成功,如图16所示。

图16委托方同意变更协议要素信息
(三)删除协议
1.进入功能页面后,在需要删除的协议后面点击“删除”或勾选一个或多个需要删除的协议,点击上方的“删除”可以删除协议,如图17所示。

图17删除协议要素信息
2.在弹出的页面中,点击“确定”,即可删除协议,如图18所示。

图18确认删除
注意:只有状态为“待提交”的协议可以删除,否则系统只支持编辑或终止,如图19所示。

图19“待提交”状态可删除
(四)终止协议
1.进入功能页面后,点击“终止”可以终止协议,如图20所示。

图20终止协议要素信息
2.在弹出的页面中填写协议完成情况、中止原因等,点击“确定”,如图21所示。

图21填写终止原因及执行情况
3.勾选需要终止的协议,点击“提交”,如图22所示。

图22提交终止
4.在弹出的页面点击“确认”,如图23所示

图23提交确定终止协议
5.页面提示“办理成功”,如图24所示。

图24终止协议办理成功
6.需要终止的协议需委托方进行确认同意,委托方登录电子税务局,依次点击【我要办税】-【涉税专业服务】-【我的代理机构】,在功能页面点击“查询”,对要终止的协议点击“确认”,如图25所示。

图25委托方确认终止协议
7.在弹出的页面中点击“同意”,至此协议要素信息终止成功,如图26所示。

图26委托方同意终止协议